1、注册地址:dash.cloudflare.com/login
2、如图点击红圈 Sign up(注册)

3、如图,依次填写红圈邮箱(Email)、密码(Password)、打钩认证,打钩条款、最后点Sign up(注册)

4、如图点击红圈跳过(Skip)

5、如图点击红圈跳过(Skip)

6、如上图点跳过后,我们就注册好进入主页了,这时候不要操作,请登录你的邮箱,有一封验证邮件需要操作,如下图,打开的邮件点击红圈位置验证,
然后回到刚才的主页刷新下就可以使用。

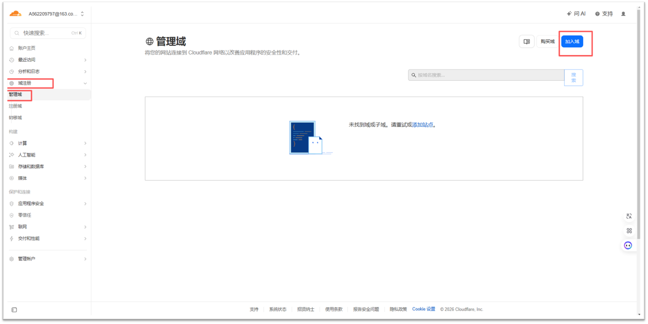
1、如图,点击右上角头像,把语言改成中文,方便阅读。

2、如图,点击“域注册” → “管理域” → “加入域”。

3、如图,填入你购买的“域名”,默认不做选择,直接点“继续”。

4、如图,点击红圈位置,选择免费计划。

6、如下图1,点击“继续前往激活”,然后弹出窗口如图2,点击“确认”。


7、如下图1,把红圈位置的两个DNS服务器码,复制发给卖家等待激活域名。然后拉到页面最下,如下图2,点击“我已经更新名称服务器”。


8、如图1,点击红圈“返回域名”,查看如图2,域名红圈状态变成“活跃(活动)”就可以使用域名。(正常1-2分钟刷新下页面就激活了。)

